Papers by Stijn Hoppenbrouwers
RegelSpraak is a CNL developed at the Dutch Tax Administration (DTA) over the last decade. Keepin... more RegelSpraak is a CNL developed at the Dutch Tax Administration (DTA) over the last decade. Keeping up with frequently changing tax rules poses a formidable challenge to the DTA IT department. RegelSpraak is a central asset in ongoing efforts of the DTA to attune their tax IT systems to automatic execution of tax law. RegelSpraak now is part of the operational process of rule specification and execution. In this practice-oriented paper, we present the history of RegelSpraak, its properties and the context of its use, emphasizing its double functionality as a language readable by non-technical tax experts but also directly interpretable in a software generating setup.
2016 IEEE 18th Conference on Business Informatics (CBI), 2016
Gamification as a topic is getting increasing attention within organizations as a method of organ... more Gamification as a topic is getting increasing attention within organizations as a method of organizing and structuring business processes. Gamification is about using game elements in a non-game context with the intention to effectuate a sustainable behavior change. In this paper we introduce Persuasive and Motivational Design (PMD) for information system design methods. This method applies Game Psychology as a safeguard to guarantee sustainable behavior changes that are required for a successful introduction of solutions designed with PMD. PMD has been used for over two years in a course program and has been tested in a business setting. The impact (such as the experiences during the validation of PMD in a case study) will be addressed in an upcoming paper.
REFSQ 2017: Joint Proceedings of 23rd International Working Conference on Requirements Engineerin... more REFSQ 2017: Joint Proceedings of 23rd International Working Conference on Requirements Engineering: Foundation for Software Quality, Essen, Germany, February 27, 2017
Wensen en behoeften van mensen met een lichte en matige verstandelijke beperking en hun netwerk ten aanzien van flexibele levensloopondersteuning
Dit artikel behandelt de problematiek van transities en continuiteit van ondersteuning bij mensen... more Dit artikel behandelt de problematiek van transities en continuiteit van ondersteuning bij mensen met een verstandelijke beperking. Het onderzoek kijkt naar de vraag welke wensen en behoeften mensen met een lichte en matige verstandelijke beperking (of gezinnen met een of meerdere gezinsleden met een verstandelijke beperking) hebben ten aanzien van flexibele levensloopondersteuning. Deze wensen en behoeften zijn in samenwerking met de doelgroep vertaald in een prototype van een applicatie voor het signaleren van transities en het bevorderen van ondersteuning.

Lecture Notes in Business Information Processing, 2017
Functions can provide substantial benefits for programmers. They offer ways that can be used to s... more Functions can provide substantial benefits for programmers. They offer ways that can be used to simplify a given programming task through decomposition, reusability and abstraction. As observed by the first author, a graduate student and high school computer science (CS) teacher, students do not spontaneously use functions when they are asked to solve a certain task; instead they provide one procedural solution, even in situations where functions can clearly be helpful. This research aims to investigate how and when students use functions, as well as the reasons underlying their decisions whether to use them. This paper presents our ongoing research including some results from a pilot study. For data analysis we use the dual-process theory of human cognition and three related concepts: comfort zone, principle of least effort and cognitive laziness. We discuss how these can be useful in order to better understand the problem at hand.

Proceedings of the 10th Travelling Conference on Pattern Languages of Programs - VikingPLoP '16, 2016
During the execution of a flipped classroom course, chances increase students are not at the leve... more During the execution of a flipped classroom course, chances increase students are not at the level scheduled in the initial planning with some students falling behind with their knowledge acquisition and others running ahead. In those cases, adding value during the in-class meetings is much harder for teachers, as they have to take care of all the different knowledge levels. A good way of addressing this problem is to control the learning pace of the group. As a result, the knowledge level of the group will be more homogeneous which makes it easier to add value during the in-class meetings. In previous work we described the pattern CONTROLLING THE PACE. This pattern mainly addresses the course planning, but there are more aspects that need to be taken into account. In this paper we propose five patterns based on our experience that can help teachers to control the pace of student's learning in various aspects.

Lecture Notes in Business Information Processing, 2012
In this paper we discuss the use and challenges of identifying communities with shared semantics ... more In this paper we discuss the use and challenges of identifying communities with shared semantics in Enterprise Modeling. People tend to understand modeling meta-concepts (i.e., a modeling language's constructs or types) in a certain way and can be grouped by this understanding. Having an insight into the typical communities and their composition (e.g., what kind of people constitute a semantic community) would make it easier to predict how a conceptual modeler with a certain background will generally understand the meta-concepts he uses, which is useful for e.g., validating model semantics and improving the efficiency of the modeling process itself. We demonstrate the use of psychometric data from two studies involving experienced (enterprise) modeling practitioners and computing science students to find such communities, discuss the challenge that arises in finding common real-world factors shared between their members to identify them by and conclude that the common (often implicit) grouping properties such as similar background, focus and modeling language are not supported by empirical data.

This paper introduces the working principle of the inductive power transfer (IPT) system from the... more This paper introduces the working principle of the inductive power transfer (IPT) system from the perspective of the electromagnetic field. Using Maxwell's equations, the analytical solution for the electromagnetic field, synthesized by the primary and secondary circular coils in an IPT system, is deduced in detail to obtain the electric field in the IPT system, and the derivation process is easy to understand for researchers engaged in IPT. The final solutions are obtained by combining analytical derivation and the numerical integration method to find the induced voltage in the secondary coil. Finally, by comparison, the simulation results from the finite element software are in a good agreement with those from the analytical analysis. Moreover, an IPT system is set up to validate the analytical and simulation results, and the maximal relative error is under 6% in different working conditions, which shows that it is feasible to understand the working principle of IPT systems from the viewpoint of the electromagnetic field.

International Journal of e-Collaboration, 2013
The authors present an integrated overview and extension of a conversational approach to support ... more The authors present an integrated overview and extension of a conversational approach to support analysis and design of goal-driven and focused interaction between stakeholders and facilitators, to be specifically applied in collaborative modeling. Complementary to ‘collaborative diagram drawing’ approaches, the authors provide more focused and accessible, wizard-like or even game-like conceptualization support. This work is rooted in theory as well as (study of) industrial practice. Ideas developed in over half a decade, as well as some new concepts, are coherently presented, centering on the notion of ‘Dialogue Games’. The approach is brought under the umbrella of the ‘ThinkLet’ approach from Collaboration Engineering, and is positioned as a specialization thereof, aiming to fit the specific needs and features of collaborative modeling.
Lecture Notes in Business Information Processing, 2012
In this paper we explore the subject of question asking as an inherent driver of enterprise model... more In this paper we explore the subject of question asking as an inherent driver of enterprise modelling sessions, within the narrower context of the 'dialogue game' approach to collaborative modelling. We explain the context, but mostly report on matters directly concerning question asking and answer pre-structuring as a central issue in an ongoing effort aiming for the practiceoriented development of a series of dialogue games for collaborative modelling. We believe that our findings can be relevant and helpful to anyone concerned with planning, executing or facilitating collaborative modelling sessions, in particular when involving stakeholders untrained in systems thinking and modelling.

Collaborative modeling is one of the approaches used to enhance productivity in many enterprise m... more Collaborative modeling is one of the approaches used to enhance productivity in many enterprise modeling and system development projects. Determining the success of such a collaborative effort needs an evaluation of a number of factors which affect the quality of not only the end-products-the models, but also that of other modeling artifacts: the modeling language, the modeling procedure and the support tool. Although a number of quality frameworks have been developed, few of these frameworks have received practical validation and many offer little guidance about how the evaluation is operationalized. The Collaborative Modeling Evaluation (COME) framework presented in this paper offers a holistic approach to the evaluation of the four modeling artifacts. It employs the Analytic Hierarchy Process (AHP), a well-established method from Operations Research, to score the artifacts' quality dimensions and to aggregate the modelers' priorities and preferences. Results from a modeling experiment demonstrate both the theoretical and practical significance of the framework.
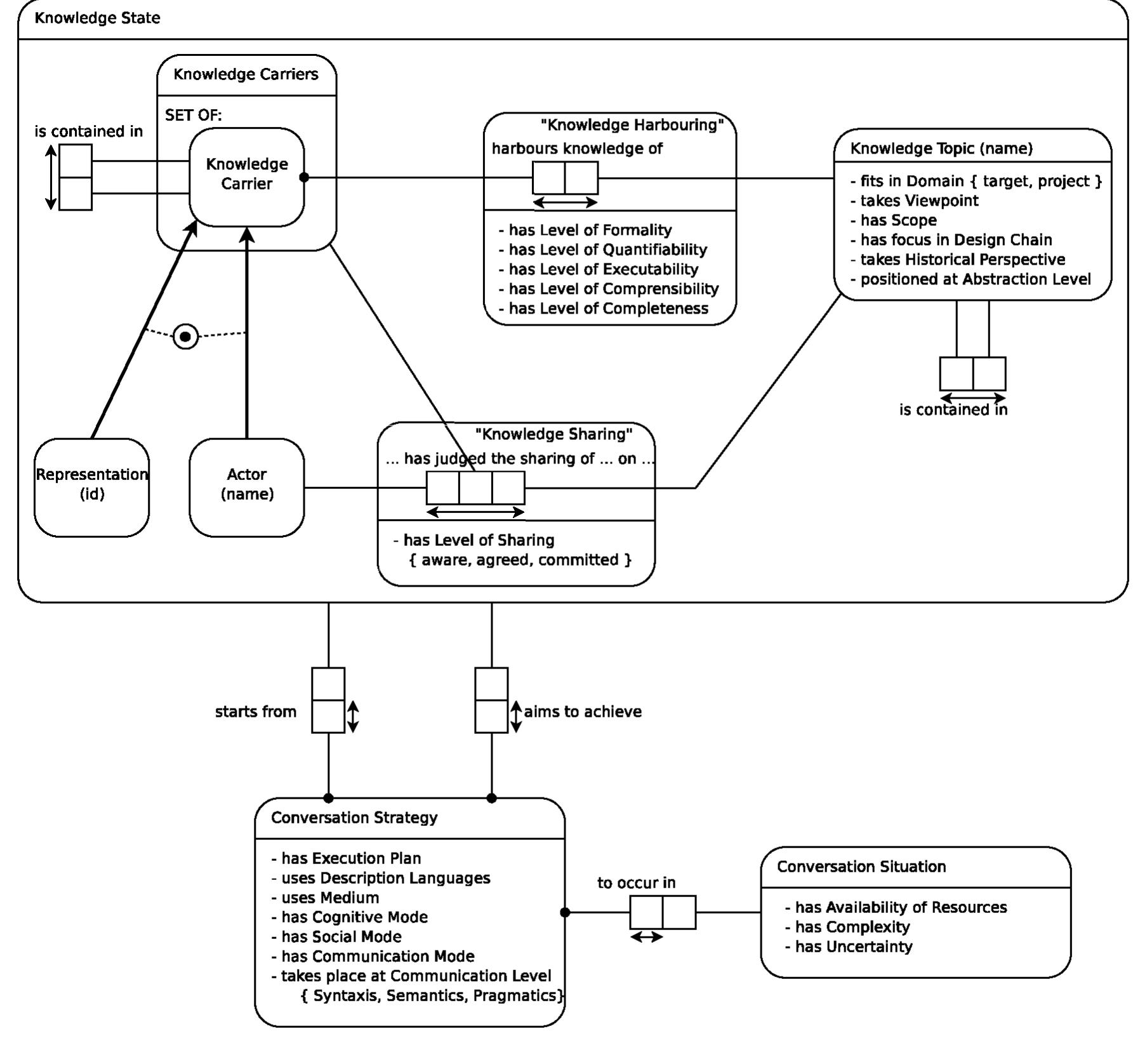
In this paper we discuss a meta-model for the analysis and evaluation of collaborative modeling s... more In this paper we discuss a meta-model for the analysis and evaluation of collaborative modeling sessions. In the first part of the meta-model, we use an analysis framework which reveals a triad of rules, interactions and models. This framework, which is central in driving the modeling process, helps us look inside the modeling process with the aim of understanding it better. The second part of the meta-model is based on an evaluation framework using a multi-criteria decision analysis (MCDA) method. Central to this ...
The paper focuses on business domain modeling as part of requirements engineering in software dev... more The paper focuses on business domain modeling as part of requirements engineering in software development projects. Domain modeling concerns obtaining and modeling the language (concepts, terminologies; ontologies) used by stakeholders to talk about a domain. Achieving conceptual clarity and consensus among stakeholders is an important yet often neglected part of requirements engineering. Domain modeling can play a key role in supporting it. This does, however, require a nuanced approach to language ...
Proceedings of the Workshop on Evaluating Modeling Methods for Systems Analysis and Design (EMMSAD 2005)(TA Halpin, K. Siau and J. Krogstie Ed.), 2005
Abstract. We present an initial framework resulting from our ongoing research concerning modeling... more Abstract. We present an initial framework resulting from our ongoing research concerning modeling strategies. Our approach is rooted in a subjectivist, communication-based view on modeling. Under this approach, models are viewed as the result of modeling dialogues, which are a specialized sub-type of the diverse conversations that constitute a system development conversation at large. By focussing on the process of modeling instead of properties of models or modeling languages, we expect, eventually, to be able to better ...
2015 IEEE/ACM 37th IEEE International Conference on Software Engineering, 2015
Group work skills are essential for Computer Scientists and especially Software Engineers. Group ... more Group work skills are essential for Computer Scientists and especially Software Engineers. Group work is included in most CS curricula in order to support students in acquiring these skills. During group work, problems can occur related to a variety of factors, such as unstable group constellations or (missing) instructor support. Students need to find strategies for solving or preventing such problems. Student collaboration patterns offer a way of supporting students by providing problem-solving strategies that other students have already applied successfully. In this work we describe how student collaboration patterns were applied in an interdisciplinary software engineering project, and show that their application was generally experienced as helpful by the students.
The Lexicon plays an important role in Functional Grammar, but the current model makes unsu cient... more The Lexicon plays an important role in Functional Grammar, but the current model makes unsu ciently clear what linguistic agents do with words. In this paper, we propose an alternative model in which linguistic actions and linguistic instruments are more clearly distinguished. As a result, the Lexicon and the formative expression rules are put together in one dynamic module. We describe both the actions that linguistic agents can perform on words and actions that agents perform with words. We argue that in this way it is possible to strenghten the functional perspective o f F G and increase its descriptive adequacy without loss of formal speci cation power.

Stakeholder Communication : Chapter 7
Onbekend.Economies around the globe have evolved into being largely service-oriented economies. C... more Onbekend.Economies around the globe have evolved into being largely service-oriented economies. Consumers no longer just want a printer or a car, they rather ask for a printing service or a mobility service. In addition, service-oriented organizations increasingly exploit new devices, technologies and infrastructures. Agility is the ability to deal with such changing requirements and environments. Agile ways of working embrace change as a positive force and harness it to the organization's competitive advantage. The approach described in this book focuses on the notion of a service as a piece of functionality that offers value to its customers. Instead of solely looking at agility in the context of system or software development, agility is approached in a broader context. The authors illustrate three kinds of agility that can be found in an agile enterprise: business, process and system agility. These three types of agility reinforce each other and establish the foundation for ...
Uploads
Papers by Stijn Hoppenbrouwers